Menu
Index

Class Re-Allocation Example

Class Re-Allocation Example
1

Example Scenario

1. Example Scenario
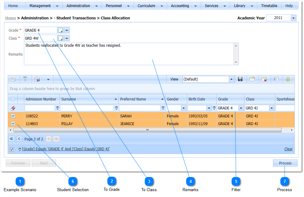
Example: Grade 4J consists of the following : (i) Grade - 4 (ii) Class 4J, where J represents the J in Jacobs which is the surname of the teacher  responsible for this class. The teacher resigned and the newly appointed  teacher's Surname is Winger. The Class name should thus be changed from 4J to 4W. The Class Relocation function is used to relocate  students from 4J to the new class, 4W.
2

To Grade

2. To Grade
 
Select the Grade where to the Students will be reallocated.
3

To Class

3. To Class
 
Select the Class where to the Students will be reallocated.
4

Remarks

4. Remarks
Enter Remarks for the Reallocation.
5

Filter

5. Filter
 
Setup a Record Filter to display the students that will be reallocated. For this example all students in Grade 4, Class 4J will be reallocated to Grade 4, Class 4W. As can be seen the Record Filter was setup to display all students that are in Grade 4, Class 4J.
6

Student Selection

6. Student Selection
 
Select all the students that should be reallocated. This is done by Left Clicking on the Check Box ()to the Left of the Admission number. When this is done a Check Mark will be displayed in the Check Box () indicating that the record has been selected.
7

Process

7. Process
 
Once all student records have been selected the students are transferred to Grade 4W by Left Clicking on the Process Button. When the Processing is completed the newly allocated  Sports House will be displayed when the Students of Grade 4J are selected.
 
 
 
Made with help of Dr.Explain